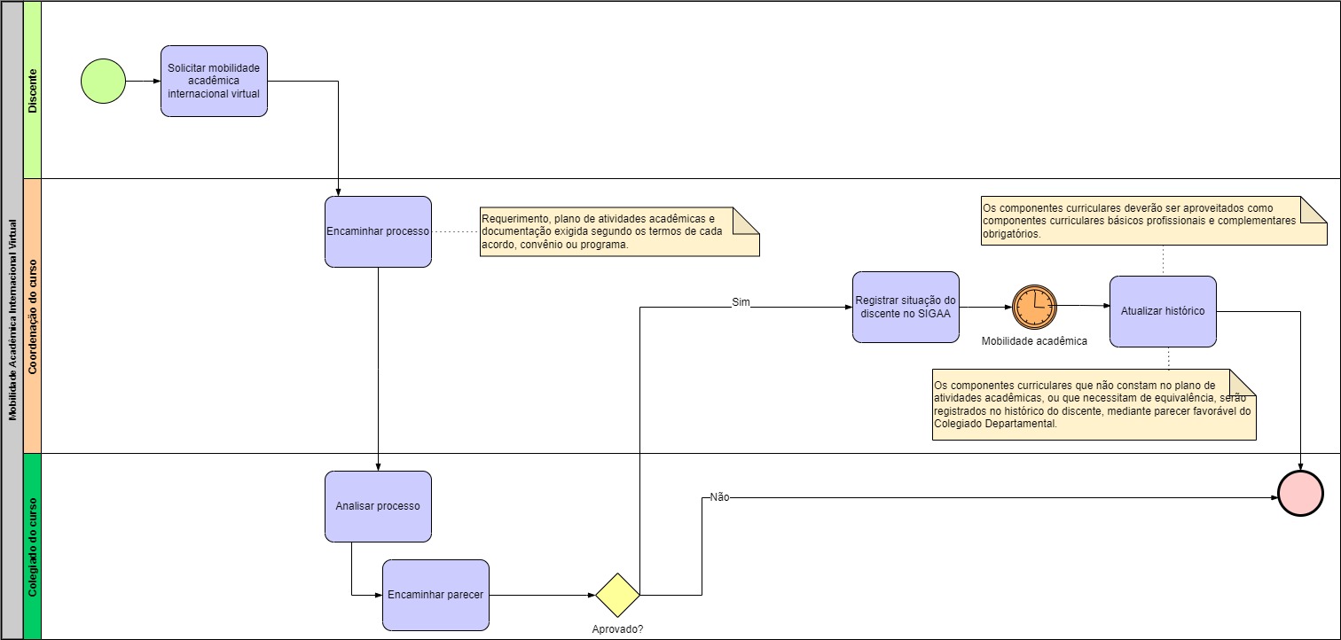
Mobilidade Acadêmica Internacional Virtual
A Mobilidade Acadêmica Internacional Virtual visa integrar a UFPB a instituições de educação superior estabelecidas em outro país, dando aos discentes a oportunidade de cursar componentes curriculares de modo virtual [Art. 136]. É obrigatória a celebração prévia de convênio ou acordo específico entre a UFPB e a instituição que oferece os componentes curriculares a serem cursados ou ainda a adesão a um programa ou a uma rede de instituições que promova a Mobilidade Internacional Virtual [Art. 136 §1º]. A instituição estrangeira e o curso devem estar devidamente regulamentados [Art. 136 §2º].
A Mobilidade Acadêmica Internacional Virtual pode ocorrer através de duas formas [Art. 137]:
I – Saídas acadêmicas: destina-se aos discentes de graduação da UFPB que estudarão de forma virtual em uma das universidades estrangeiras com as quais a UFPB possui convênio ativo;
II – Entradas acadêmicas: destina-se aos discentes de graduação das universidades estrangeiras que cursarão de forma virtual componente(s) curricular(es) ofertados pela UFPB.
Nestas modalidades o discente estrangeiro estará matriculado em componentes curriculares ou atividades acadêmicas seja na instituição estrangeira parceira, seja na UFPB na condição de discente estrangeiro/internacional em “mobilidade acadêmica internacional”, nos termos da normativa vigente na UFPB, porém manterá o vínculo com a instituição de origem [Art. 137 Parágrafo único].

